Skip to main content
EagleWiki
View All
Search
Shelves
Books
Log in
Info
Content
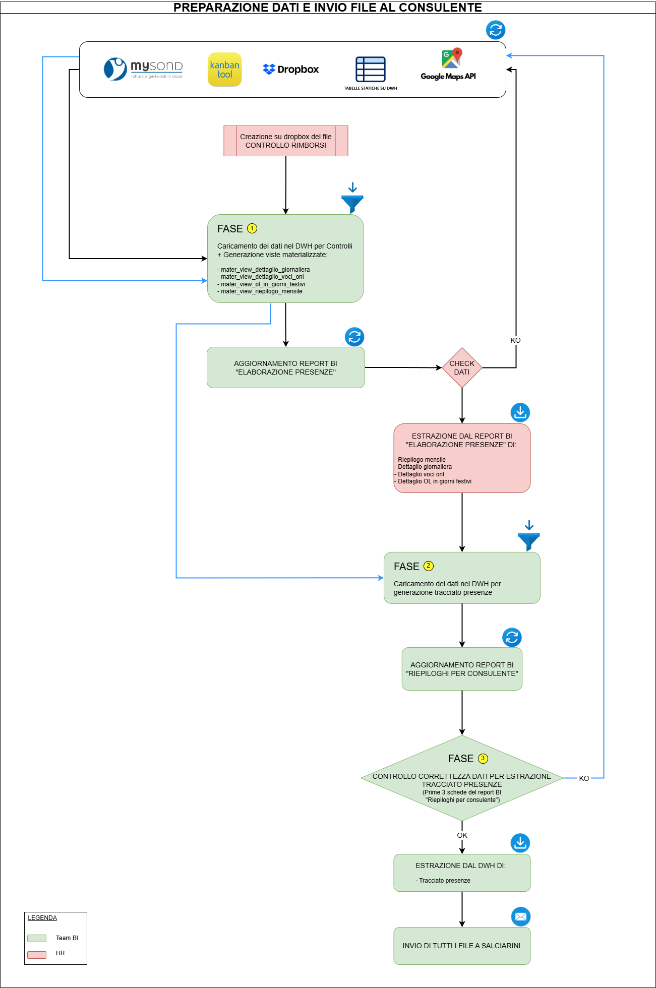
Preparazione dei dati ...
Page Revisions
Revision #1760 Changes
Preparazione dei dati e invio dei file al consulente
Back to top