Skip to main content
Gisfo
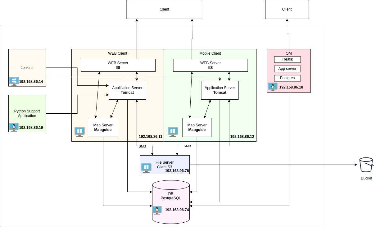
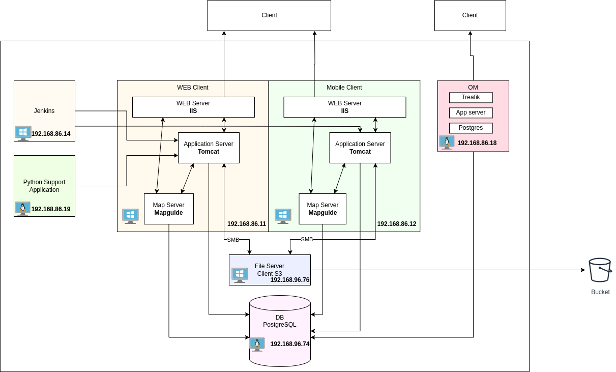
Architettura

Sistemi
Jenkins
| IP |
192.168.86.14 |
| CPU |
1F/6V - 2,4GHz |
| RAM |
8GB |
| Disk |
200GB |

FileServer
| IP |
192.168.96.76 |
| CPU |
2F/4V - 2,4GHz |
| RAM |
10GB |
| Disk |
200GB |

MobileClient
| IP |
192.168.86.12 |
| CPU |
2F/12V - 2,4Ghz |
| RAM |
32GB |
| Disk |
255GB |

WebClient
| IP |
192.168.86.11 |
| CPU |
2F/12V - 2,2Ghz |
| RAM |
32GB |
| Disk |
255GB |

OM
| IP |
192.168.86.18 |
| CPU |
1F/8V - 2,4Ghz |
| RAM |
16GB |
| Disk |
30GB + 470GB |

Python Application Support
| IP |
192.168.86.19 |
| CPU |
1F/6V - 2,4Ghz |
| RAM |
16GB |
| Disk |
250GB |

Geoserver
| IP |
192.168.86.20 |
| CPU |
1F/8V - 2,4Ghz |
| RAM |
32GB |
| Disk |
70GB |

No Comments