Skip to main content
EagleWiki
View All
Search
Shelves
Books
Log in
Info
Content
Books
B - Controlli sui file...
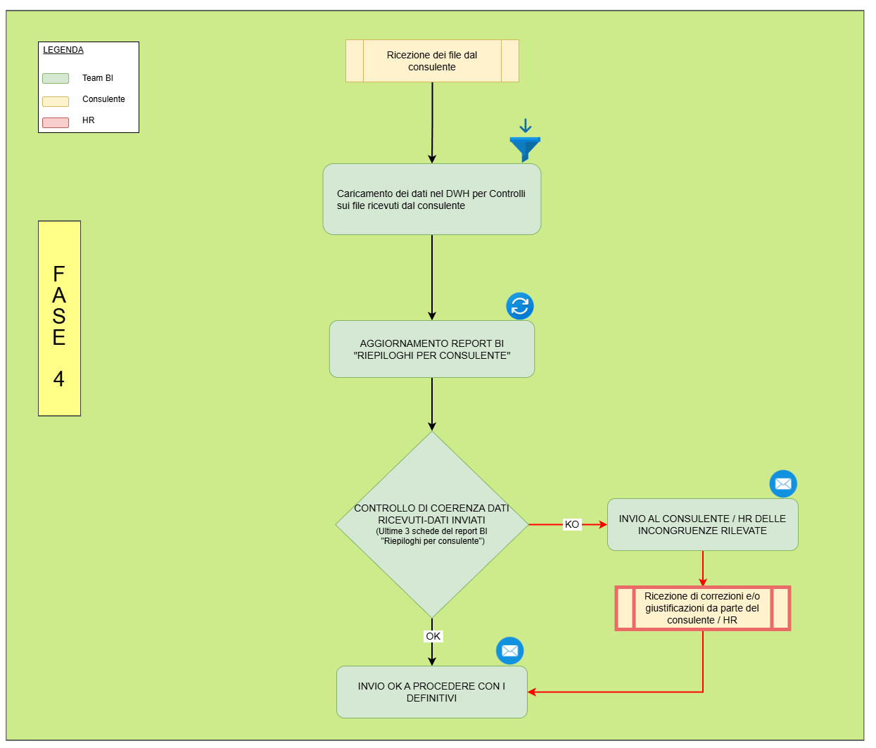
B - Controlli sui file ricevuti dal consulente
Enter section select mode
Previous
Regole di compilazione del tracciato presenze
Next
C - Archiviazione dei definitivi ricevuti dal...
No Comments
Back to top
No Comments